1. Pemeriksaan Permasalahan Sistem Komunikasi VoIP
Konfigurasi Mikrotik Menggunakan Virtual Box
Langkah-Langkah konfigurasi Mikrotik :
Sistem Keamanan Jaringan Komputer
Keamanan jaringan adalah suatu cara atau suatu system yang digunakan untuk memberikan proteksi atau perlindungan pada suatu jaringan agar terhindar dari berbagai ancaman luar yang mampu merusak jaringan.
Setting VPN Menggunakan Paket Tracer
VPN adalah singkatan dari “Virtual Private Network”, merupakan suatu koneksi antara satu jaringan dengan jaringan lain secara pribadi melalui jaringan Internet (publik).
Softswitch
Softswitch adalah suatu alat yang mampu menghubungkan antara jaringan sirkuit dengan jaringan paket, termasuk di dalamnya adalah jaringan telpon tetap;(PSTN), internet yang berbasis IP, kabel TV dan juga jaringan seluler yang telah ada selama ini..
Konfigurasi VoIP dan Analog Phone
Konfigurasi VoIP dan Analog Phone Menggunakan 2 Router..
Minggu, 29 Januari 2023
BAB 9. Penyelesaian permasalahan sistem komunikasi VoIP
Sabtu, 21 Januari 2023
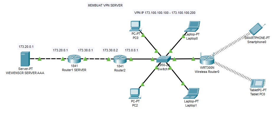
Konfigurasi VPN Server 3
1. Buatlah topologi seperti gambar dibawah ini.
Untuk R1 VPN SERVER
router>en
router#conf t
router(config)#hostname R1
R1(config)#aaa new-model
R1(config)#aaa authentication login VPNAUTH group radius local
R1(config)#aaa authorization network VPNAUTH local
R1(config)#crypto isakmp policy 10
R1(config-isakmp)#encr aes 256
R1(config-isakmp)#authentication pre-share
R1(config-isakmp)#group 2
R1(config-isakmp)#exit
R1(config)#crypto isakmp client configuration group namamu
R1(config-isakmp-group)#key namamu
R1(config-isakmp-group)#pool VPNCLIENTS
R1(config-isakmp-group)#netmask 255.255.255.0
R1(config-isakmp-group)#exit
R1(config)#crypto ipsec transform-set mytrans esp-3des esp-sha-hmac
R1(config)#crypto dynamic-map mymap 10
R1(config-crypto-map)#set transform-set mytrans
R1(config-crypto-map)#reverse-route
R1(config-crypto-map)#exit
R1(config)#crypto map mymap client authentication list VPNAUTH
R1(config)#crypto map mymap isakmp authorization list VPNAUTH
R1(config)#crypto map mymap client configuration address respond
R1(config)#crypto map mymap 10 ipsec-isakmp dynamic mymap
R1(config)#ip ssh version 1
R1(config)#spanning-tree mode pvst
R1(config)#int fa 0/0
R1(config-if)#ip add 173.30.0.1 255.255.255.0
R1(config-if)#duplex auto
R1(config-if)#speed auto
R1(config-if)#crypto map mymap
R1(config-if)#no sh
R1(config-if)#ex
R1(config)#int fa 0/1
R1(config-if)#ip add 173.20.0.1 255.255.255.0
R1(config-if)#duplex auto
R1(config-if)#speed auto
R1(config-if)#no sh
R1(config-if)#exit
R1(config)#int vlan1
R1(config-if)#no ip add
R1(config-if)#sh
R1(config-if)#ex
R1(config)#ip local pool VPNCLIENTS 173.100.100.100 173.100.100.200
R1(config)#class less
R1(config)#ip route 173.0.0.0 255.255.255.0 173.30.0.2
R1(config)#radius-server host 173.20.0.2 auth-port 1645 key cisco
R1(config)#exit
R1#
Jika sudah selesai mulai Ping ke amalat itu sendiri jika hasil nya Pentung, maka
sudah terhubung ke server,
Ingat ! selesai konfigurasi jangan lupa simpan konfigurasi dengan ketik perintah
r1#write memory
jika ingin melihat hasil konfigurasi , maka ketik perintah
R1#sh run
R1#ping 173.20.0.2
Type escape sequence to abort.
Sending 5, 100-byte ICMP Echos to 173.20.0.2, timeout is 2 seconds:
.!!!!
Success rate is 80 percent (4/5), round-trip min/avg/max = 0/0/1 ms
R1#
Untuk R2
router>en
router#conf t
router(config)#hostname R2
R2(config)#ip ssh version 1
R2(config)#spanning-tree mode pvst
R2(config)#int fa 0/0
R2(config-if)#ip add 173.30.0.2 255.255.255.0
R2(config-if)#duplex auto
R2(config-if)#speed auto
R2(config-if)#no sh
R2(config-if)#exit
R2(config)#int fa 0/1
R2(config-if)#ip add 173.0.0.1 255.255.255.0
R2(config-if)#duplex auto
R2(config-if)#speed auto
R2(config-if)#no sh
R2(config-if)#ex
R2(config)#int vlan 1
R2(config-if)#no ip add
R2(config-if)#sh
R2(config-if)#ex
R2(config)#class less
R2(config)#ip cef
R2(config)#ip route 173.20.0.0 255.255.255.0 173.30.0.1
R2(config)#ip route 173.100.100.0 255.255.255.0 173.30.0.1
R2(config)#ex
Menghubungkan WRT300N
1. Klik WRT300N pilih menu GUI kemudian pilih setup
Isikan IP addres pada Internet Setup














